1.3 开发工具Eclipse的安装

工欲善其事,必先利其器。选择一种好的开发工具,可以更方便地进行开发,从而提高程序的编写效率。对于Java语言来说,常见的开发工具有MyEclipse、Eclipse、JBuilder和记事本等,其中Eclipse是一种比较流行且具有发展前途的工具。由于其是开放源代码的项目,所以可以免费下载。本书即采用Eclipse作为开发工具。

1.3.1 Eclipse下载方法

Eclipse官方网站提供了最新版本的Eclipse下载,所以建议读者到官方网站下载。下面详细讲解Eclipse的下载过程。

在浏览器地址栏中输入网址www.eclipse.com,打开Eclipse官方网站。单击网页中菜单栏上的“Downloads”链接,选择Eclipse Classic 3.7.2进行下载,本书选择64位版进行下载。操作过程如图1.7所示。

图1.7 Eclipse的下载

由于此工具包较大,请读者耐心下载。本书出版后,官方网站上此工具的版本可能更新,但只要大版本未发生变化,就不会影响读者学习。

1.3.2 Eclipse的初次启动

Eclipse是一款绿色软件,不需要安装。在下载完工具包后,将其解压到指定的目录下。首次运行Eclipse需要进行一些配置,具体步骤如下。

双击解压后的Eclipse目录下的Eclipse.exe文件,弹出Eclipse启动界面,接着弹出设置工作空间界面,用户可以通过单击“Browse”按钮来改变默认的工作空间路径。设置好工作空间后,单击“OK”按钮,即可看到Eclipse的欢迎界面,如图1.8所示。

图1.8 Eclipse初次启动

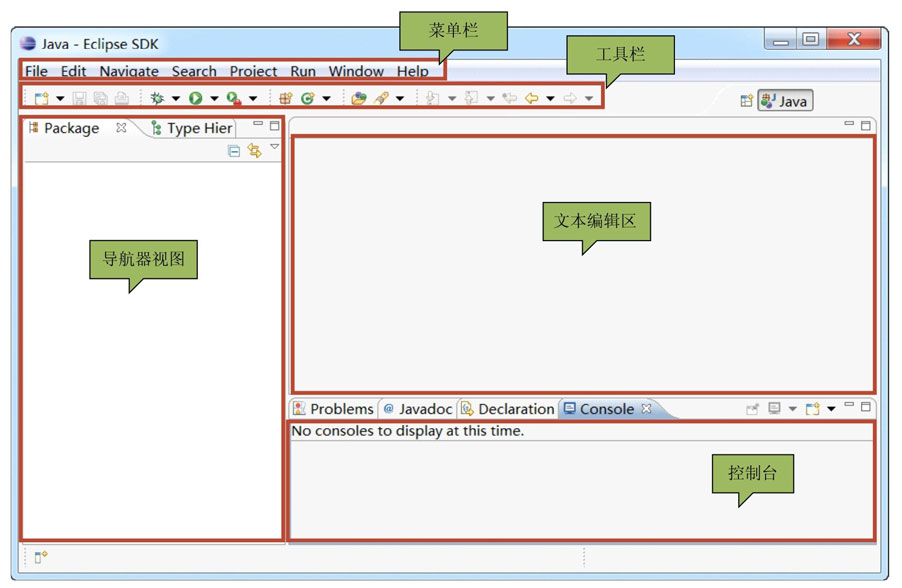
至此,所有与Java开发相关的开发环境设置与开发工具安装就全部完成了。我们可以运行Eclipse软件来熟悉一下Eclipse工作平台,如图1.9所示。

图1.9 Eclipse工作平台

图1.9所示的Eclipse工作平台所分成的几部分分别起着不同的作用:菜单栏、工具栏的作用自然不用赘述;导航器视图的作用是显示项目中的文件列表;文本编辑区的作用是显示当前编辑器显示的文件纲要;控制台(console)则用于显示程序运行结果等。

介绍完Eclipse工作平台之后,让我们一起来编写第一个Java程序HelloWorld。